Fire in da houseTop Tip:Paying $100+ per month for Perplexity, MidJourney, Runway, ChatGPT and other tools is crazy - get all your AI tools in one site starting at $15 per month with Galaxy AI Fire in da houseCheck it out free

remote-mcp-chat

MCP.Pizza Chef: AnyContext-ai

remote-mcp-chat is a Python-based lightweight client enabling interactive chat with LLMs by connecting to remote MCP servers. It facilitates real-time communication with MCP servers, leveraging OpenAI API keys and other LLM providers. Designed for simplicity and ease of setup, it supports Python 3.10+, uses uv for environment management, and requires minimal configuration to start chatting with remote MCP-enabled environments.

Use This MCP client To

Connect to remote MCP servers for LLM-powered chat sessions Test and debug MCP server responses interactively Integrate LLM chat capabilities into existing MCP workflows Use as a standalone chat interface for MCP-enabled environments Rapidly prototype conversational agents with remote context access

README

Remote MCP Chat

Architecture

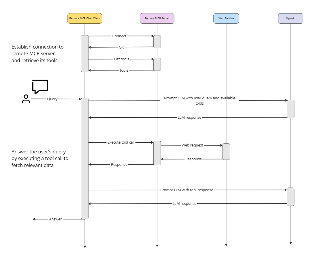
alt text

How it works

alt text

Prerequisites

  • Python >3.10
  • uv
  • OpenAI API key
  • Remote MCP server

Setup environment

  1. Create .env file: cp .env.example .env
  2. Add your OpenAI API key and MCP server url to the .env file.
  3. Create virtual environment: uv venv
  4. Activate virtual environment (windows): .venv\Scripts\activate
  5. Install dependencies: uv pip install -r pyproject.toml
  6. Run chat client: uv run client.py

remote-mcp-chat FAQ

How do I set up the remote-mcp-chat client?
Create a .env file with your OpenAI API key and MCP server URL, set up a Python 3.10+ virtual environment, install dependencies, and run client.py.
Can remote-mcp-chat connect to any MCP server?
Yes, it connects to any compliant remote MCP server via the specified URL in the .env configuration.
What LLM providers does remote-mcp-chat support?
It primarily uses OpenAI but can be configured to work with other providers like Claude and Gemini through the MCP server.
Is remote-mcp-chat suitable for production use?
It is designed as a simple client for development and testing; production use may require additional customization and security hardening.
What dependencies are required to run remote-mcp-chat?
Python 3.10+, uv for environment management, and Python packages listed in pyproject.toml.
How does remote-mcp-chat handle authentication?
Authentication is managed via API keys set in the .env file, typically for OpenAI and the MCP server endpoint.
Can I extend remote-mcp-chat with additional features?
Yes, since it is open source and Python-based, you can customize and extend it to fit your needs.
Does remote-mcp-chat support multi-turn conversations?
Yes, it supports interactive multi-turn chat sessions with remote MCP servers.